`SiteMap генератор` ›› Собственный формат файлов SiteMap
Проект закрыт.
Приложение SiteMap генератор предоставляет возможность создавать собственные форматы генерируемых файлов SiteMap посредством написания некого кода условий при построении файлов из собранных при анализе сайта ссылок. Параметры форматов файлов, которые будут сгенерированы создается и настраивается в настройках проекта в разделе `Генерация файлов SiteMap`
![]()
В данном разделе настроек проекта составляются списки всех доступных для генерации файлов SiteMap. Каждый тип файлов карты сайта может быть построен по пользовательской структуре, для этого приложение SiteMap генератор снабжено специальным языком логических сравнений, позволяющее выполнять фильтрацию данных при составлении содержимого файла.
Пример добавления собственного формата файла карты сайта:
Для добавления нового правила необходимо выполнить команду добавления, нажав на `плюс` справа от списка правил. Будет открыто следующее окно, которое выполняет функцию управления и настройки нового правила или изменении существующего.
![]()
В поле `Расширение, тип файла` указывается расширение файла (будет дописано к имени файлов, например: .xml)
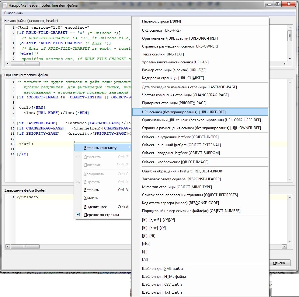
Для возможности самому настроить формат файлов необходимо убрать галочку `Автоматически генерировать структуру файла`, после чего перейти по ссылке `Расширенная настройка элементов ...` - будет открыт редактор форматирования файлов карты сайта, пример:
![]()
В данном примере использованы стандартные шаблоны кодов генерации (доступны из контекстного меню нужного редактора) и в результате их обработке полностью идентичны автоматической генерации формата файла.
Каждый из используемых при генерации параметров подсвечен синим цветов в редакторе и имеет описание при наведении на него мыши. Во время написания условий форматирования их можно демонстрационно выполнить, чтобы посмотреть результат, который будет в финальном состоянии в момент непосредственно генерации файлов карты сайта. Подобные операции доступны из меню `Выполнить`.
![]()
А также настроить демонстрационные значения используемых полей данных.
![]()
Формат языка условий, который используется для фильтрации данных имеет следующий формат:
Из операторов условий имеется возможность использовать операторы: if, else, elseif
Каждое открытое if или elseif условие должно быть закрыто оператором [/if]
В качестве операторов сравнения возможно использовать следующие операторы:
Идентификатор параметра равен отрицанию (false) если его значение пустое или равно 0. Например 0 или пустая строка - всегда вернет false, !0 или not 0 - всегда вернет true
Вложенные операторы одного условия помещаются в круглые скобки, выражения в скобках имеют высший приоритет и возвращают результат всего условия, помещенного в них, пример: [if !OBJECT-IMAGE && (OBJECT-INSIDE || OBJECT-SUBDOM) && !REQUEST-ERROR] - в данном условии проверка выполняется следующим образом:
[if !OBJECT-IMAGE && (OBJECT-INSIDE || OBJECT-SUBDOM) && !REQUEST-ERROR] - условие будет выполнено в случае:
[если текущая ссылка не изображение OBJECT-IMAGE и текущая ссылка либо внутренняя либо ведет на поддомен (OBJECT-INSIDE || OBJECT-SUBDOM) и данная страница обработана без ошибки, т.е страница доступна и рабочая - нет ошибки !REQUEST-ERROR] - если данное условие выполняется (общий результат вернет true) - код, помещенный между данным условием и закрывающим тэгом [/if] или [else] будет выполнен и выведен при возможности.
Вложенность как условий в выражении, так и самих выражений не ограничена (главное чтобы каждое открытое условие было закрыто оператором [/if])
В выражении может идти сравнение как с идентификаторами параметров, так и с указанными данными. Целые не отрицательные числа могут быть записаны в `чистом` виде (пример: 0 2 365 и т.д), строки, вещественные числа, отрицательные числа и прочее должны быть помещены в одинарные кавычки, при этом записанное число в кавычках также определится как число - если они им является соответственно (например условие: [if 365 == '365' && NUMERIC_VALUE == '-3.2547'] будет выполняться, если значение параметра NUMERIC_VALUE будет равно -3.2547 и являться числом, для подобных операций применимы операторы сравнения больше или меньше и т.д)
Операторы сравнения больше, меньше, больше или равно, меньше или равно также применимы для строк. В таком случае: если строки являются числами - будет выполнено стандартное сравнение чисел, если нет - будет выполнено побайтное сравнение (с учетом алфавита, a < A = true)
Все доступные идентификаторы параметров, которые используются при генерации файлов доступны из контекстного меню текущего активного редактора:
|






